java8国语言 worldcoin开源交易所 合约 现货 理财 矿机 包含源码

java8国语言 worldcoin开源交易所 合约 现货 理财 矿机 包含源码-优凯源码网-免费PHP网站源码模板,插件代码开源分享平台!
java8国语言 worldcoin开源交易所 合约 现货 理财 矿机 包含源码
此内容为付费资源,请付费后查看
1500 ≈ 211.5USDT
立即支付
您当前未登录!建议登陆后购买,可保存购买订单
增值服务
BUG修复
环境配置
安装指导
自动发货
定制二开
付费资源
已售 11

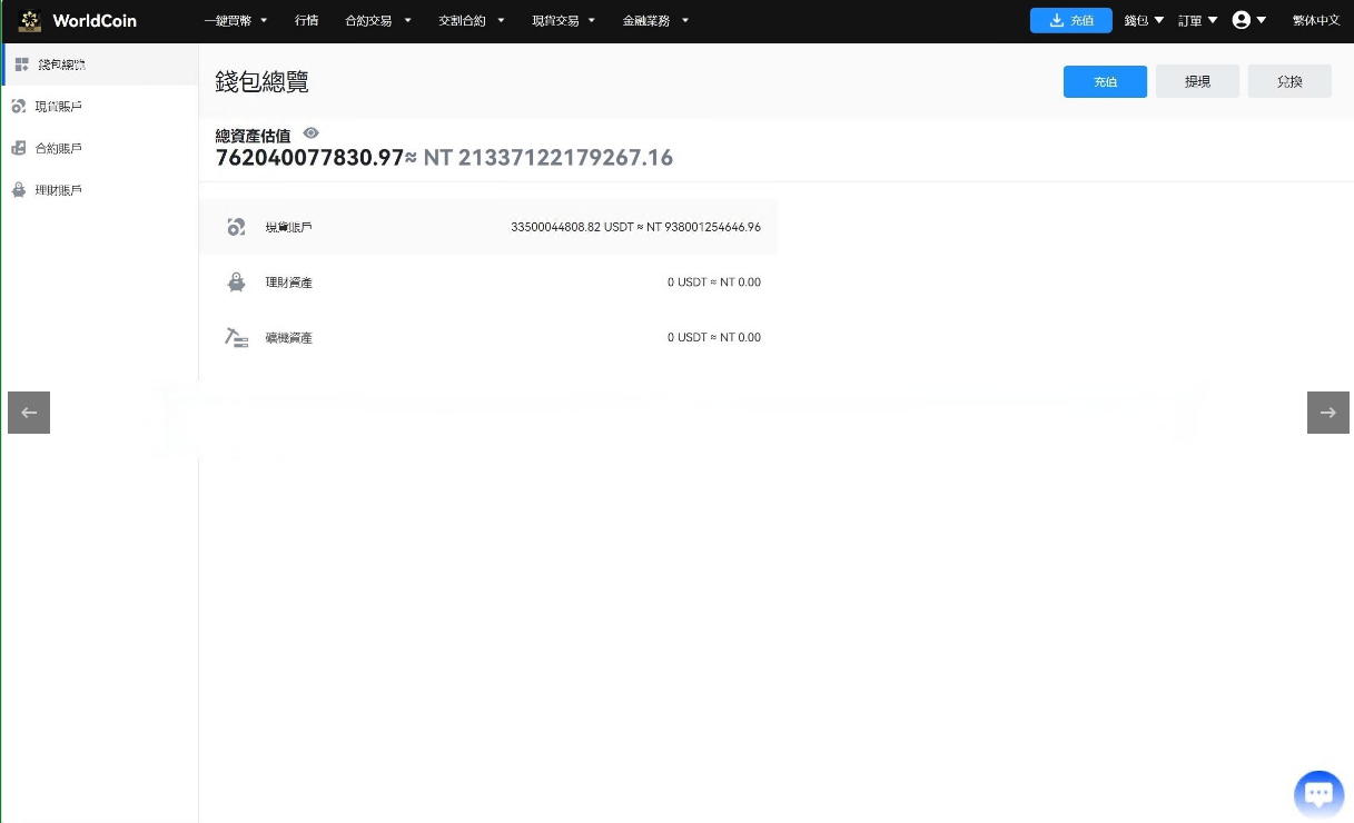
八国语言 OTC商家 法币交易 秒合约 币币合约 虚拟货币 交易所

永续合约 交割合约 现货交易 金融理财 锁仓矿机

开源版本 可直接运营 K线完美 控制完美

THE END
喜欢就支持一下吧